- Published on
10 分钟搞定系统稳定性
- Authors
- Name
- 俞凡
系统稳定性是支持业务运营的基石,本文探讨了构建稳定可靠系统的基本原理、挑战和可操作策略。原文:Building System Stability: A Comprehensive Guide to Reducing Production Incidents

系统稳定性是支持各项业务运营的基石,没有稳定性作为基础,无论是最创新的功能还是敏捷的开发流程,在面对系统故障时也都毫无意义。这份全面指南探讨了构建稳健、可靠系统的基本原理、挑战和可操作策略,从而最大程度减少生产事故并最大化业务连续性。
理解系统稳定性
系统稳定性远不止“保持系统运行”那么简单,而是代表系统在各种条件和压力下维持一致的服务质量的根本能力。
学术定义
系统稳定性是指系统在指定边界条件下维持其服务质量(QoS)的能力,包括在面对预期负载、异常输入或部分组件故障时,仍能提供满足服务水平协议(SLA)要求的服务。
虽然学术定义提供了理论基础,但实际工程需要更具体、可衡量的标准。
工程实践定义
从工程角度来看,系统稳定性体现在四个关键维度:
- 服务连续性:在硬件故障、网络波动和流量高峰期间保持服务可用性。这超越了简单的正常运行时间,涵盖了优雅处理意外情况。
- 性能一致性:确保 P99 时延保持稳定,无剧烈波动。例如,保持 P99 响应时间在 500ms 以下,波动幅度小于 15%。
- 可预测性:系统行为应符合“墨菲定律”预期 —— 任何可能出错的事情都会出错,但系统具有预定的响应策略。
- 优雅降级:实现优雅降级功能,例如允许购物车功能独立于推荐系统运行。
显示关键系统指标的监控面板,包括服务器请求、CPU 和内存使用率、页面加载时间、登录次数以及随时间波动的网络流量
量化指标
- 服务等级协议(SLA,Service Level Agreement):通常用可用性中的 9 来表示。4 个 9(99.99%)意味着系统每年的停机时间仅为 4.3 小时。
- 故障平均间隔时间(MTBF,Mean Time Between Failures):总运行时间除以故障次数计算得出。该指标反映系统可靠性 —— 数值越高表示故障率越低,稳定性越强。
- 平均修复时间(MTTR,Mean Time To Recovery):从故障发生到完全恢复所需的平均时间,包括问题诊断、解决、测试和生产验证。数值越低表明恢复能力越强。
这些定义表明系统稳定性取决于两个基本因素:系统风险概率和风险应对能力,这种关系可简化为基础公式:
稳定性 = 系统风险(概率)× 风险应对能力
构建系统稳定性的重要性
系统稳定性是所有其他业务努力之前的那个“1”,具有重要意义,没有稳定性作为基础,后续的创新和发展将完全失去价值。
直接经济影响
系统稳定性差会导致直接且可量化的经济损失。订单处理失败、支付系统错误和数据损坏事件会直接造成收入损失。
专业信誉
稳定性问题会影响到多个层面的信誉 —— 个人开发者、工程团队以及整个组织。重大事故可能升级为公共关系危机,对企业品牌形象和市场声誉造成长期负面影响。
开发效率
强大的系统稳定性能显著提高整体迭代效率。当系统可靠运行时,工程团队可以大大减少花在处理紧急情况上的时间,从而可以将更多资源投入到功能开发和业务推进中。
工作在更稳定系统上的团队的生产效率更高、压力水平更低、工作满意度更好,从而形成积极的反馈循环,进一步提升系统质量。
技术债务对代码质量的影响,以及如何影响产品交付、团队状态和业务成果
稳定性建设中的挑战
尽管系统稳定性的重要性已得到普遍认可,但实施起来却异常困难。"Bug 驱动开发"可以说明这一挑战 —— 团队往往只专注于业务功能交付,直到问题出现,然后才被动解决质量和流程问题。
资源投资平衡
在业务迭代与稳定性建设之间找到最佳平衡点始终是一项持续挑战,会出现两种极端情况:
- 稳定性投资不足:当稳定性获得最少资源时,无法长期维持系统质量,快速的业务支持会累积潜在风险和隐藏问题,最终以 Bug 或事故的形式显现。
- 过度关注稳定性:大量稳定性投入在短期内难以量化收益,业务相关方可能只会感受到迭代速度变慢,质疑为何不能更快进行开发和部署。
这造成了优先级和调度上的困难,业务团队在压力下自然会优先考虑功能交付,并将压力传递给工程团队。
稳定性建设的复杂性与风险
稳定性建设涉及识别、管理和预防风险 —— 每个组件都呈现出显著的复杂性。
风险识别难度:主动识别风险需要全面审查整个系统范围内的代码和业务流程,随着系统规模和交互复杂性的增加,工作量和复杂性会急剧上升。
风险管理挑战:即使完成风险识别,实际整改仍面临多重障碍:
- 为可能持续数月的整改工作分配资源
- 在整改过程中引入新问题的风险
- 处理包含累积技术债务的遗留系统时的执行复杂性
渐进式风险预防:新风险主要源于系统变更 —— 业务迭代和技术优化。需要确保开发、测试和产品团队之间的一致理解、可控的变更流程以及可靠的人员执行。
雷达图展示软件技术债务和代码质量指标在多个维度上的表现,质量等级从 A 到 G
全面稳定性建设策略
有效的稳定性建设需要系统化方法,涵盖技术和管理两个维度。策略基于稳定性公式,聚焦于三个核心方向:降低风险、提升响应能力和组织协同。
建立资源投入共识
在稳定性建设中,主要挑战涉及资源分配。技术团队必须首先就稳定性建设资源投入达成内部共识,通常以团队总能力的百分比形式表示。
这个百分比会根据业务重要性、发展阶段和当前风险评估而变化。团队需要全面评估这些因素,以确定适当的稳定性建设优先级,并逐步调整投资比例。
许多业务发展团队缺乏基础共识 —— 在不相应的资源投入下期待稳定的系统,这会形成不切实际的期望。常见情况包括在保持严苛的发布截止日期和质量要求的同时,为技术设计评审和代码评审分配的时间不足。
资源投入共识必须超越技术团队,扩展至业务利益相关者,在迭代速度和稳定性建设投入之间建立相互认可的平衡点。
明确稳定性目标
稳定性建设目标在不同开发阶段有所不同,需要动态选择指标。例如,3 级技术事故年度指标、生产问题月度指标,或直接是 4 个 9 的可用性目标。
明确的目标能够分解为可实现的里程碑目标和实施方案。成功的稳定性建设最终取决于"人"和"流程" —— 人执行计划,而流程提供安全保障和质量保证。
展示高、中、低严重性事件分类和处理步骤的事件响应计划流程图
培养稳定性意识
系统稳定性建设依赖于人的执行,人员意识对于实施难度和最终结果至关重要。这涵盖三个关键领域:
- 认识:团队成员必须充分理解系统稳定性的重要性。实际建议包括定期提醒、强调典型问题以及严肃的事故回顾,以逐步增强稳定性意识。
- 意愿:团队成员必须投入时间和精力去评估和解决稳定性风险(在资源得到充分分配的前提下)。风险评估需要对系统代码和业务流程进行详细分析,这需要耐心和注重细节。
- 能力:团队成员必须识别风险并制定解决方案。当认知和意愿一致时,通过知识共享、协作学习和专家咨询成为个人能力发展的途径。
实施全面开发标准
系统变更(业务迭代或技术优化)通常包括需求评审、技术设计评审、编码和自测、测试用例评审、测试、代码评审、验收、部署和生产验证。
严格的流程执行需要额外的时间投入。项目可能在不完全遵循流程的情况下成功,导致一些人低估流程标准并质疑效率效益。然而,开发流程标准为系统稳定性提供了基本保障。
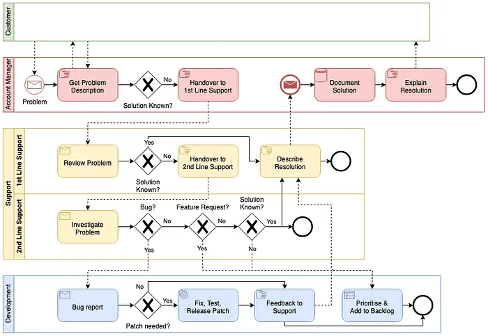
事件响应与支持工作流程图,展示了角色、决策点和从客户问题报告到开发补丁发布的升级过程
技术设计评审
技术设计评审在两个维度上运作:确保评审发生和维护评审质量。
- 强制技术设计评审:超过定义复杂度阈值(通常为 3 人天)的项目应包括技术设计和评审阶段。小型项目需要根据复杂度和变更影响范围进行评估。
- 聚焦评审优先级:技术评审应强调架构合理性、可扩展性,以及高性能、高可用性设计,而不仅仅是业务需求实现细节。
- 合格参与者:评审应包括熟悉受影响模块和相关系统的相关人员,以更好的评估变更风险和影响范围。
- 标准化审查清单:技术审查需要建立明确的关注点清单,以帮助参与者识别常见问题,包括接口限流、熔断、降级、超时、重试、版本兼容性以及各种隔离策略。

卓越的代码审查
代码审查在开发过程中是关键性的稳定性保障。质量保证建议包括:
- 无评审,不部署:未评审的代码绝不进入生产环境。这一原则源于无数生产事故,要求严格遵循,不容例外。
- 统一编码规范:团队需要一致的编码风格标准,以显著提高代码审查效率和可维护性。
- 工具辅助审查:自动化工具擅长识别代码的基本问题,如潜在的空指针异常。与部署平台集成可以在代码质量问题解决之前防止沙盒部署。
- 关注高层级问题:代码审查应强调整体风格、模式、性能和安全性,而不是陷入实现细节。
- 时间管理:个人评审会议不应超过 2 小时,以保持专注度和评审质量。
- 专业态度:评审旨在识别代码风险和减少系统漏洞,而不是展示优越性或制造对抗。
生产部署标准化
部署是生产问题的高风险时期,因为涉及系统部署、数据更新、配置变更和中间状态复杂化。成功的部署需要三种能力:监控、渐进式发布和回滚。
- 全面监控:部署监控包括业务和技术指标 —— 订单量波动、接口可用率、CPU 利用率、磁盘使用率、网络性能和异常日志。
- 渐进式发布:渐进式部署限制了变更的影响范围,将问题控制在可控边界内。发布可以按照技术维度(服务器、数据中心、区域)或业务维度(用户、商家、类别)进行。
- 快速回滚:通过功能开关或先前版本部署实现即时回滚能力,从而快速解决问题,以及针对被破坏的中间状态进行数据回滚。
在软件部署期间,可以采用金丝雀策略,将 90% 流量导向旧版本,10% 导向新版本
有效的监控和告警
业务报告问题是最慢的问题发现方法,在技术团队意识到问题之前就已经对用户造成了影响。监控和告警系统能提供及时的风险检测并最小化问题的影响范围。
- 全面且精确的告警:核心业务关键点需要完整的监控覆盖,无任何遗漏,包括技术和业务指标。然而,过多的告警会产生噪音,干扰真正重要的通知。
- 多工具集成:实践中存在许多关键监控空白,导致系统处于未监控状态,拖延了问题发现。团队应利用多种监控工具,并针对特定业务需求开发定制监控解决方案。
- 精准业务监控:当平台工具无法满足特定需求时,团队必须开发定制化监控工具,用于业务特定数据的验证和告警。
有效的监控结合了平台级别的系统监控(日志、网络、数据库、线程池、接口响应率)与针对特定业务指标的定制化业务监控,并采用多种告警方式,包括邮件、企业消息和短信。
显示关键系统指标的监控面板,包括服务器请求、CPU 和内存使用率、页面加载时间、登录次数以及随时间波动的网络流量
应急响应机制
生产问题通常源于三种来源:主动发现、业务反馈和监控告警。无论那种方法,团队都需要建立响应机制以最小化影响和损失。
- 及时响应:立即关注并解决问题,同时适当重视生产问题。
- 保留问题上下文:保留问题现场证据以供后续调查和根因分析。
- 信息同步:向包括领导层、业务团队和相关方在内的利益相关者传达相关问题信息和进展更新。
- 影响范围评估并缓解业务问题:与业务团队合作评估影响,并在实际损失发生时优先恢复服务。常见恢复方法包括回滚、重启、扩容、节点隔离和功能降级。
- 二次验证:服务恢复后继续监控技术和业务指标,以确认正常运行。
根因分析需要充分的知识基础、有效的诊断工具(日志平台、分布式追踪、监控系统、JVM 性能工具),以及基于特定场景的适当方法。
事件规划和响应工作流程,展示了从初始情况评估到计划执行和修订的五阶段模型
定期检查与回顾分析
除了预防和应急响应,定期检查系统能保持对稳定性的长期关注。诸如慢 SQL 查询、偶尔的接口超时和未响应消息等问题需要仔细关注、持续监控和定期整改。
重大问题和严重事件需要进行彻底的回顾分析,以吸取教训并防止类似事件再次发生。在无事件期间进行定期回顾分析有助于团队回顾目标、评估结果、分析原因并总结经验,用于知识库建设和团队学习。
实施成功因素
系统稳定性建设是长期、持续的过程,需要持续投入和系统性方法。成功取决于几个关键因素:
- 基础资源投资:有意义的稳定性提升需要技术和业务团队在资源分配上达成共识。
- 平衡方法:避免引入新风险的激进变更。实施稳步、安全的螺旋式改进,强调学习和优化。
- 文化发展:通过培训、共享经验和积极强化以质量为导向的行为,培养团队范围内的稳定性意识。
- 流程演进:根据经验教训和行业最佳实践,持续优化开发、部署和事件响应流程。
- 测量与反馈:建立明确的指标、定期评估周期和反馈机制,以跟踪进展并指导改进。
- 跨职能协作:通过共享目标和沟通协议,确保开发、运营、测试和业务团队之间的协调一致。
可持续稳定性文化
长期系统稳定性需要将稳定性原则融入组织文化和日常实践中。这种文化转型涉及:
- 共同责任:每位团队成员都理解自己在维护系统稳定性中的角色,从初始设计到生产支持。
- 持续学习:定期举行知识分享会、事件回顾和行业最佳实践讨论,以保持团队的专业知识和意识。
- 主动心态:团队预见潜在问题,而非仅仅对问题做出反应,投资于预防而非救火。
- 质量整合:稳定性考虑应无缝融入开发工作流程,而不是被视为独立的可选活动。
- 业务合作:技术和业务团队作为合作伙伴,共同平衡功能开发速度与系统可靠性,共同承担结果的责任。
构建系统稳定性需要耐心、坚持和系统性的执行。虽然初始进展可能看起来缓慢,但持续应用这些原则和实践最终会在系统可靠性、团队生产力和业务成果方面带来可衡量的改进。在全面构建稳定性方面的投资将通过事故频率的降低、恢复时间的加快和增强对系统支持业务增长能力的信心而获得回报。